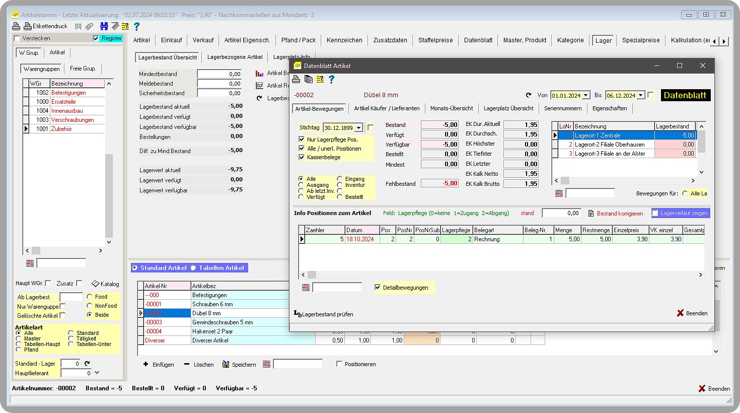
der Lagerverwaltung profitieren Sie von einer optimalen Bestandsübersicht, effizienten Prozessen und einer Reduzierung von Lagerkosten, wodurch Sie Ihre Warenströme besser steuern und Kundenanforderungen schneller erfüllen können.
der Lagerverwaltung profitieren Sie von einer optimalen Bestandsübersicht, effizienten Prozessen und einer Reduzierung von Lagerkosten, wodurch Sie Ihre Warenströme besser steuern und Kundenanforderungen schneller erfüllen können.